Instance Verification Kit (IVK)
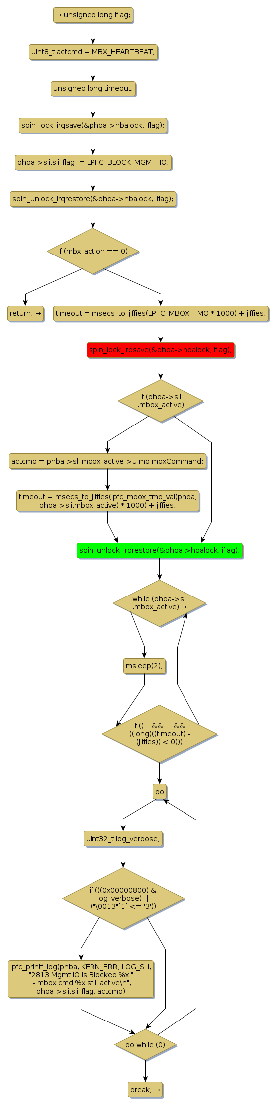
spin lock @ [80581+41+/linux-3.19-rc1/drivers/scsi/lpfc/lpfc_init.c]
Instance Signature: hbalock
|
The Matching Pair Graph:
|
|
Function Name
|
Control Flow Graph (CFG)
|
Events Flow Graph (EFG)
|
Source Correspondence
|
|
lpfc_block_mgmt_io
|
|
|
[80198+18+/linux-3.19-rc1/drivers/scsi/lpfc/lpfc_init.c]
|